下面是小编给大家分享的一篇iOS内存不足的解决方法,感兴趣的朋友跟小编一起来了解一下吧!
内存警告
ios下每个app可用的内存是被限制的,如果一个app使用的内存超过了这个阀值,则系统会向该app发送Memory Warning消息。收到消息后,app必须尽可能多的释放一些不必要的内存,否则OS会关闭app。
几种内存警告级别(便于理解内存警告之后的行为)
Memory warning level:
复制代码 代码如下:
typedef enum {
OSMemoryNotificationLevelAny = -1,
OSMemoryNotificationLevelNormal = 0,
OSMemoryNotificationLevelWarning = 1,
OSMemoryNotificationLevelUrgent = 2,
OSMemoryNotificationLevelCritical = 3
}OSMemoryNotificationLevel;(5.0以后废弃了)
1、Warning (not-normal) — 退出或者关闭一些不必要的后台程序 e.g. Mail
2、Urgent — 退出所有的后台程序 e.g. Safari and iPod.
3、Critical and beyond — 重启
响应内存警告:
在应用程序委托中实现applicationDidReceiveMemoryWarning:方法:
应用程序委托对象中接收内存警告消息
在您的UIViewController子类中实现didReceiveMemoryWarning方法:
视图控制器中接收内存警告消息
注册UIApplicationDidReceiveMemoryWarningNotification通知:
其它类中使用通知接收内存警告消息(例如:清理缓存数据)
View Controller
生成view:
loadView
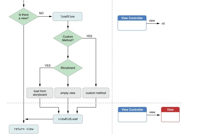
1、loadView在每一次使用self.view这个property,并且self.view为nil的时候被调用,用以产生一个有效的self.view(手工维护views,必须重写该方法)
2、view 控制器收到didReceiveMemoryWarning的消息时, 默认的实现是检查当前控制器的view是否在使用。 如果它的view不在当前正在使用的view hierarchy里面,且你的控制器实现了loadView方法,那么这个view将被release, loadView方法将被再次调用来创建一个新的view。(注:ios6.0以下 如果没有实现loadview,内存警告时不会调用viewDidUnload)
viewDidLoad
一般我们会在这里做界面上的初始化操作,比如往view中添加一些子视图、从数据库或者网络加载模型数据到子视图中
官网提供的生成view的流程图:

官网提供的卸载view的流程图:

On iOS 5 and Earlier
1 系统发出警告或者ViewController本身调用导致didReceiveMemoryWarning被调用
2 调用viewWillUnload之后释放View
3 调用viewDidUnload
ios5.0 LeaksDemo
复制代码 代码如下:
-(void)didReceiveMemoryWarning
{
//In earlier versions of iOS, the system automatically attempts to unload a view controller's views when memory is low
[super didReceiveMemoryWarning];
//didReceiveMemoryWarining 会判断当前ViewController的view是否显示在window上,如果没有显示在window上,则didReceiveMemoryWarining 会自动将viewcontroller 的view以及其所有子view全部销毁,然后调用viewcontroller的viewdidunload方法。
}
- (void)viewDidUnload
{
// 被release的对象必须是在 viewDidLoad中能重新创建的对象
// For example:
self.myOutlet = nil;
self.tableView = nil;
dataArray = nil;
[super viewDidUnload];
}
On iOS 6 and Later
1 系统发出警告或者ViewController本身调用导致didReceiveMemoryWarning被调用
2 - (void)didReceiveMemoryWarning;中释放当前不在使用的资源
ios6.0 LeaksDemo
复制代码 代码如下:
-(void)didReceiveMemoryWarning
{
[super didReceiveMemoryWarning];//即使没有显示在window上,也不会自动的将self.view释放。注意跟ios6.0之前的区分
// Add code to clean up any of your own resources that are no longer necessary.
// 此处做兼容处理需要加上ios6.0的宏开关,保证是在6.0下使用的,6.0以前屏蔽以下代码,否则会在下面使用self.view时自动加载viewDidUnLoad
if ([[UIDevice currentDevice].systemVersion floatValue] >= 6.0) {
//需要注意的是self.isViewLoaded是必不可少的,其他方式访问视图会导致它加载,在WWDC视频也忽视这一点。
if (self.isViewLoaded && !self.view.window)// 是否是正在使用的视图
{
// Add code to preserve data stored in the views that might be
// needed later.
// Add code to clean up other strong references to the view in
// the view hierarchy.
self.view = nil;// 目的是再次进入时能够重新加载调用viewDidLoad函数。
}
}
}
内存不足时的处理
当我们打开很多应用程序,以及3d游戏时,程序内存不足,会发生内存警告,那内存接下来会左些什么呢?????
内存警告关乎到一个进程问题!每一个程序都是一个进程,有的进程在程序进入后台之后就开始了休眠,而有些程序进入后台却还一直在运行程序,比如QQ!当控制器接受到内存警告之后,会做如下方法:
1.当控制器接收到内存警告时,会调用 didReceiveMemoryWarning 方法
2.didReceiveMemoryWarning方法内部的默认实现以下步骤: 首先会检测控制器的view在不在屏幕上
复制代码 代码如下:
if (self.view.superview == nil) { // 检测控制器的view在不在屏幕上
// 就会尝试销毁控制器的view
// 即将销毁的时候,就会调用控制器的 viewWillUnload
// 销毁完毕的时候,就会调用控制器的 viewDidUnload方法
} else {
// 不销毁控制器的view
}
3.当需要再次使用控制器的view时,又会调用loadView方法来创建view
4.接着会调用一系列的生命周期方法
viewDidLoad —> ……
5.生命周期循环
loadView –> viewDidLoad –> ..可见.. –内存警告–> didReceiveMemoryWarning —> viewWillUnload –> viewDidUnload —再次使用—> loadView
所以当我们的程序内存过大时,我们挂载在后台的QQ有时候会出现已经推出的情况!当我们再次点击的时候,QQ又重新加载运行起来!
以上就是关于iOS内存不足的解决方法了,想必都了解了吧,更多相关内容请继续关注中国E盟技术频道。





