当我们在使用电脑时,扬声器是我们通常会用到的,那么,我们大家有时候就会需要去查询扬声器的总线已报告设备描述,我们该如何去进行操作呢?下面我们就来看看详细的查看教程。
首先,我们打开电脑,我们点击开始菜单,我们点击【控制面板】,进入控制面板主界面;

接下来,在进入控制面板主界面后,此时,我们点击打开【声音】,进入声音设置界面;


接下来,在进入进入声音设置界面后,这时,我们点击上方菜单栏中的【播放】选项卡,进入播放选项卡设置界面;

接下来,在进入播放选项卡设置界面后,我们首先单击选择我们所需要查询总线已报告设备描述的扬声器,然后,我们点击下方的【属性】按钮;

接下来,在进入到扬声器属性设置界面后,此时,我们点击上方菜单栏中的【常规】选项卡;

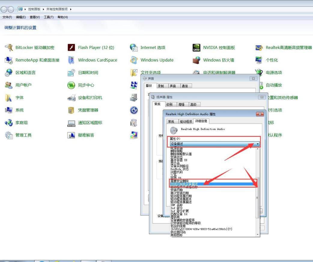
接下来,在进入到扬声器常规属性设置界面后,此时,我们点击【属性】按钮,在弹出的界面中,我们点击上方菜单栏中的【详细信息】选项卡;


接下来,在进入到详细信息属性界面后,此时,我们点击【属性】旁边的下拉按钮,在下拉菜单栏中选择【总线已报告设备描述】;

接下来,此时,我们就能查看到我们已安装扬声器的类长名称了,此时,我们点击该界面下方的【取消】按钮;


接下来,我们会返回到扬声器属性设置界面,此时,我们点击下方的【取消】按钮,此时,我们会返回到声音设置界面,此时,我们点击右上角的【关闭】按钮即可。


以上就是电脑查看扬声器的总线已报告设备描述的技巧,希望大家喜欢,请继续关注站长网。
相关推荐:
电脑怎么查看cpu性能及核心数目?
电脑怎么查看设备是不是连接了usb3.0口?
电脑怎么查看ip地址和路由器网关? 查看网关ip地址的技巧





